Algoritma Membuat Nasi Goreng
Hidupkan kompor dengan api. Algoritma Flowchat dan Pseudocode Membuat Nasi Goreng 1.
Contoh Algoritma Dan Flowchart Pengertian Serta Kegunaannya
Algoritma membuat nasi goreng yaitu.

Algoritma membuat nasi goreng. Algoritma membuat mie rebus. Algoritma Flowchat dan Pseudocode Membuat Nasi Goreng 1. Masukkan bumbu-bumbu nasi goreng lalu nasi dan masak hingga matang.
October 23 2019 January 7 2020 Gilang. Siapkan 1 bungkus mie instan air secukupnya panci mangkok sendok dan garpu. Disini dituliskan salah satu contoh algoritma dalam membuat nasi goreng yaitu sebagai berikut.
Minyak bumbu bumbu nasi goreng nasi 3. Maka judul yang diberikan dalam notasi algoritma adalah Membuat Nasi Goreng Sosis. Masukkan 400 ml air kedalam panci.
Bahan inti untuk membuat Nasi Goreng Ala Anak Kost. Dalam wajan panaskan 5 sendok makan minyak dengan api sedang Tumis bumbu yang telah di haluskan hingga harum Masukkan. Nasi goreng memang menjadi makanan kegemaran rakyat MalaysiaSelain menjadi menu penyelamat dari membazir nasi dan lauk lebih ia begitu mudah diolah mengikut citarasa.
Algoritma pembuatan Nasi Goreng. Bagian kamus deklarasi Bagian ini digunakan untuk mengumumkan semua nama yang dipakai di dalam algoritma beserta properti nya antara lain. Rizki fauziah NPM.
Meski cara membuat nasi goreng mudah namun untuk mendapatkan rasa nasi goreng yang enak perlu dipahami apa saja bahan serta bumbu yang ada di dalamnya. Ada yang suka nasi goreng kampung nasi goreng cilipadi nasi goreng Cina nasi goreng ikan masin nasi goreng cili kering nasi goreng tomyam dan macam-macam lagi. Siapkan bahan nasi minyak goreng dan bumbu.
Sebelum membuat program aplikasi baik itu berbasis web desktop dan mobile yang pertama kali dirancang adalah algoritma dan flowchartnyaProses ngoding tidak akan terjadi jika programmer tidak tahu alur programnya seperti apa. 1 pasang sendok dan garpu. Membuat Nasi Goreng Membuat nasi goreng masalah yang akan kita selesaikan.
Siapkan nasi dan bumbu-bumbunya 2. Membuat nasi goreng merah dan yang ketiga program di buat untuk membuat nasi goreng mawut masing-masing program sudah di set mulai dari minyak goreng numbu saus kecap. Alogaritma membuat nasi goreng.
Algoritma Membuat Nasi Goreng. Algoritma Perancangan Program Pada Gambar 3. Masalah problem tetapi sesuatu yang akan kita buat atau diselesaikan dan dicari solusinya.
Algoritma Memasak Mie Instan 1. Contoh dalam kehidupan sehari-hari. Contoh algoritma membuat nasi goreng dengan menggunakan bumbu instan adalah sebagai berikut.
3DA01 Algoritma adalah urutan instruksi-instruksi untuk menyelesaikan masalah yang disusun secara logis dan sistematis. S iapkan nasi dan bumbu-bumbunya 2. Flowchart pada sistem dimulai masuk tahap.
Kompor yang sudah terpasang gas dan boleh menggunakan kompor listrik. Siapkan nasi dan bumbu-bumbunya 2. Siapkan 1 bungkus mie instan 400 ml air 2 gelas panci mangkok sendok dan garpu.
Wajan alat untuk mengolah. Siapkan alat dan bahan alat. Masukan bumbu hingga wangi masukan telor masukan nasi dsb.
Hidupkan kompor dengan api. Siapkan peralatan kompor penggorengan piring. Hidupkan kompor dengan api sedang.
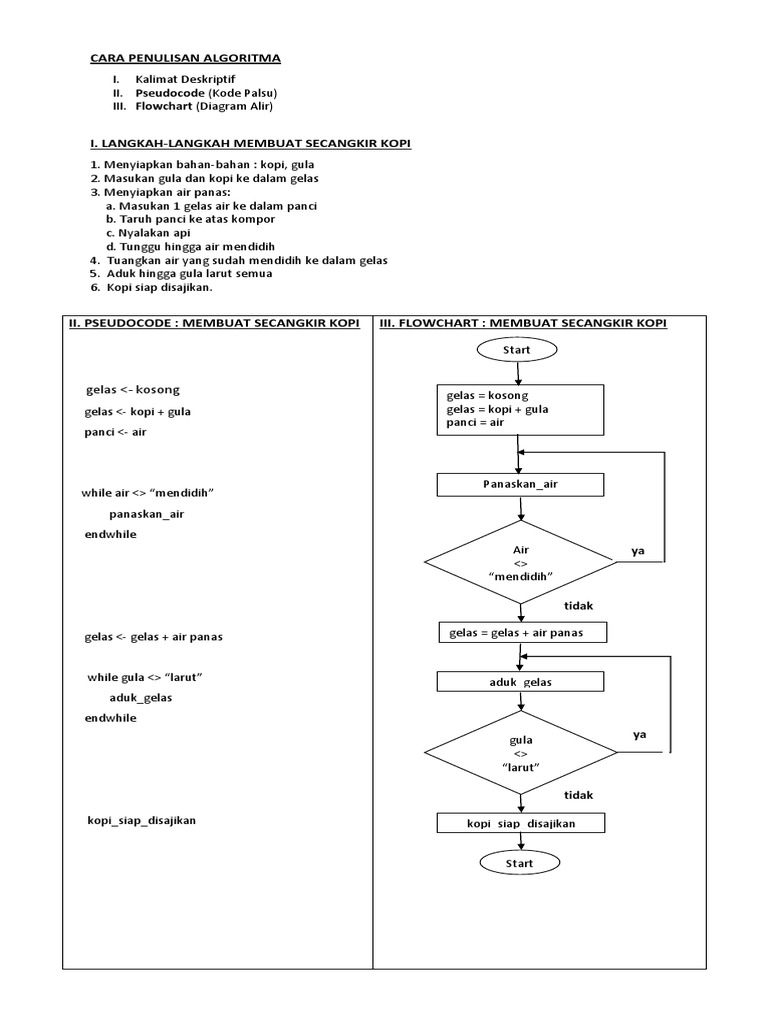
Membuat Secangkir Kopi Algoritma

21 Contoh Algoritma Dan Flowchart

Algoritma Membuat Nasi Goreng Lengkap Dengan Pseudocode Dan Flowchart Membuat Nasi Goreng Anak It
Contoh Algoritma Dan Flowchart

Flowchart Nasi Goreng Sayur Lodeh Mie Rebus

Belajar Dasar Algoritma Dengan Flowchart Structilmy

21 Contoh Algoritma Dan Flowchart

Notasi Algoritma Membuat Nasi Goreng Simple Youtube
Algoritma Pembuatan Nasi Goreng
Posting Komentar untuk "Algoritma Membuat Nasi Goreng"